Callerservice

Dokumentation



Inhaltsverzeichnis

Grundlegende Funktionsweise

Die Grundlegende Idee ist über HTTPS einen vom Loxone Miniserver aus einen Request abzuschicken und dieser ruft bei erfolgreich hinterlegter Rufnummer und abgeschlossenem Abo genau diese Nummer an. Dabei sollte man beachten, dass ein Serverseitiges Limit pro Abo von 2 Minuten gesetzt ist.

Da man in der Loxonekonfig relativ leicht so einen Request absetzen kann und auch für verschiedenste Alarme oder Erinnerungsevents andere Benachrichtigungstexte einstellen kann, kommen diese einfach in den HTTPS aufruf hinein.

Bei Alarmen oder Erinnerungen benötigt man für gewöhnlich eine Bestätigung oder ein Reset. Diese sollte auch per Telefontaste während des Anrufs möglich sein, daher wird diese Info nach dem Anruf lokal am Miniserver abgelegt und von der Konfiguration im 10 Sekunden Takt abgefragt um ein entsprechendes Reset an die Bausteine zu übermitteln. Weiter unten in der Doku werden solche Beispiele zu finden sein.

Eine solche Bestätigung kann aber auch wesentlich unkomplizierter konfiguriert werden, indem man diese über einen Button in der Loxone App realisiert. Auch ein solches Beispiel wird weiter unten zu finden sein.

Verwendungsbeispiele

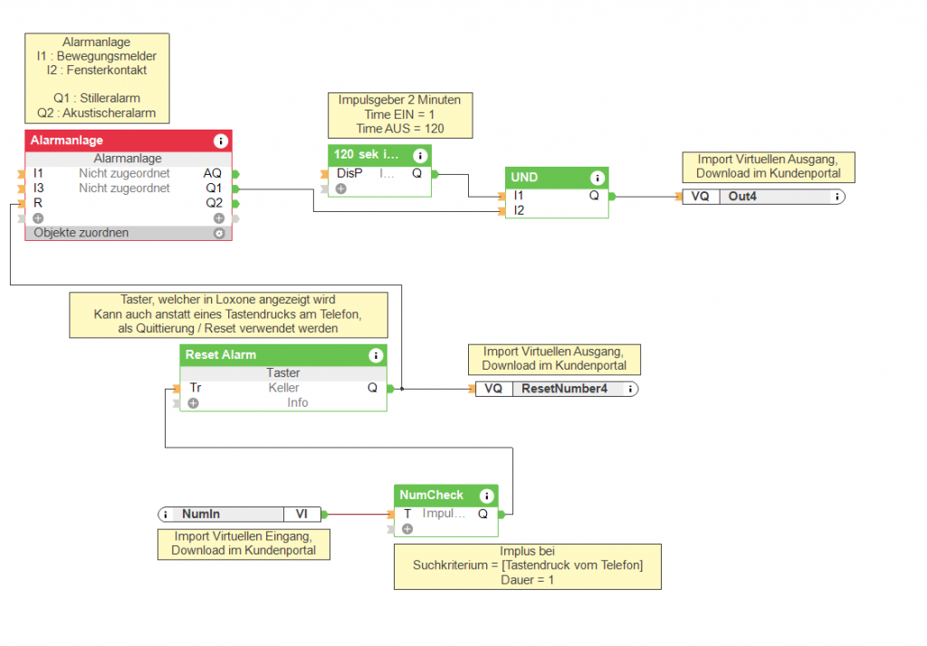
Alarmanlage


Beim vorinstallierten Baustein Alarmanlage von Loxone, möchten wir den Ausgang Q1 ( Name ) als Anlass für einen Anruf verwenden.

Um den Alarm wieder abzustellen, verwenden wir den Eingang R ( Reset ), welcher bei den Meisten Bausteinen gleichnamig ist.

Außerdem verwenden wir für die Konfiguration noch diese Bausteine:

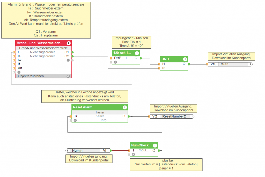
Brand-, Wasser oder Temperaturmelder


Es gibt den Baustein Brand und Wassermeldezentrale direkt in der Loxonekonfig, welchen wir verwenden um Externe Rauchmelder, Wassermelder, Brandmelder und Temperatursensoren zu verwenden.

Um den Alarm wieder abzustellen, müssen wir über die Tastenrückmeldung am Telefon oder über einen Taster in der Loxone APP den Baustein wieder Resetten/Quittieren über den Eingang C

Wartungsintervalle


Um Wartungsintervalle mit Erinnerungsanrufe zu realisieren, kann man den Standard Baustein Betriebszeitzähler verwenden.

Außerdem verwenden wir für die Konfiguration noch diese Bausteine:

  • Impulsgeber mit 120 Sekunden Aus und 1 Sekunde Ein
  • UND Verknüpfung
  • Konstante mit Wert 1
  • "Impuls bei" Baustein (Wertet den Tastendruck am Telefon aus)
  • Virtuelle VI&VO (Template Download im Kundenportal)

Hilfreiche Links

Heben Sie ihr Smarthome auf ein neues Level

Loading...